-
유니티 강좌 - 픽셀아트를 위한 2D 라이팅 같이 배우기 / 골드메탈프로그래밍/개발메모 2026. 2. 15. 23:08728x90반응형

영상: https://www.youtube.com/watch?v=rR5SrfRX4qU
여러가지 몰랐던 UI 들을 사용하네요
나중에 진지하게 봐야겠당
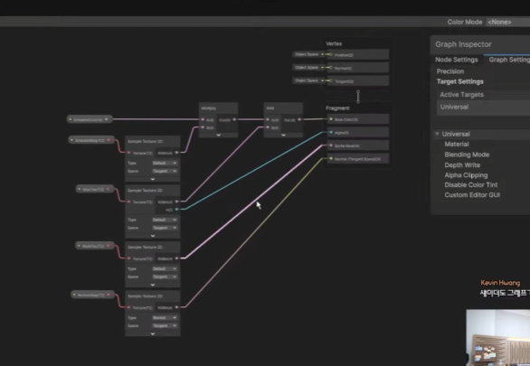
비주얼스크립팅
글로벌 광원
픽셀퍼팩트

라이트

크림자 영역

2D 셰이더

빛나는 외곽선


하이트맵 뚝딱 (2D 노멀맵)

2D 스프라이트 애니메이션 전부에 적용


환경광 먹은거
하이트맵 먹은 부분의 밝기가 달라지나봅니다.
반응형